
建筑信息模型(BIM)被誉为建筑业数字化转型的核心引擎,但长期以来,如何让不同平台之间的BIM数据真正“流动”起来,一直是行业痛点。现行主流标准IFC(工业基础类)虽提供了通用数据格式,却因结构复杂、文件臃肿,令普通用户望而却步;而将IFC转换为本体格式(IFCOWL)的做法,虽增强了语义表达能力,却可能让文件体积膨胀至原来的3至10倍,严重拖累系统性能。
针对上述困境,深圳大学丁志坤教授团队联合广州大学袁红平教授,提出了一种融合轻量级本体与大语言模型(LLM)的BIM数据动态交互框架。该框架实现了:①大幅压缩数据冗余(转换后文件仅为原IFC文件的8.75%);②支持用户以自然语言直接与BIM数据"对话",无需掌握复杂查询语言。本研究发表于Journal of Building Design and Environment(2026年第4卷)。
研究背景:BIM数据交互的两大痛点
BIM在工程全生命周期管理中发挥着不可替代的作用,但其数据交互面临双重困境。
痛点一:数据冗余严重。IFC转本体(IFCOWL)是当前主流的语义化路径,但全量转换导致文件急剧膨胀。如表1所示,五个典型模型的IFCOWL文件体积是原IFC文件的3至10倍不等,大规模项目中甚至因内存溢出而无法打开。
表1 IFC与IFCOWL数据体量对比

痛点二:交互门槛过高。现有BIM数据查询大多依赖静态人机交互(SHDI):每次数据需求变更,用户都必须手动介入,直接编写SQL或SPARQL查询语句,不仅效率低下,还对专业技能要求极高。这使得BIM数据的使用权实际上被锁定在少数技术专家手中。
本研究提出的框架将整个BIM数据交互过程拆解为四个相互衔接的阶段(图1):

图1 基于LLM与本体的动态BIM数据交互框架总览
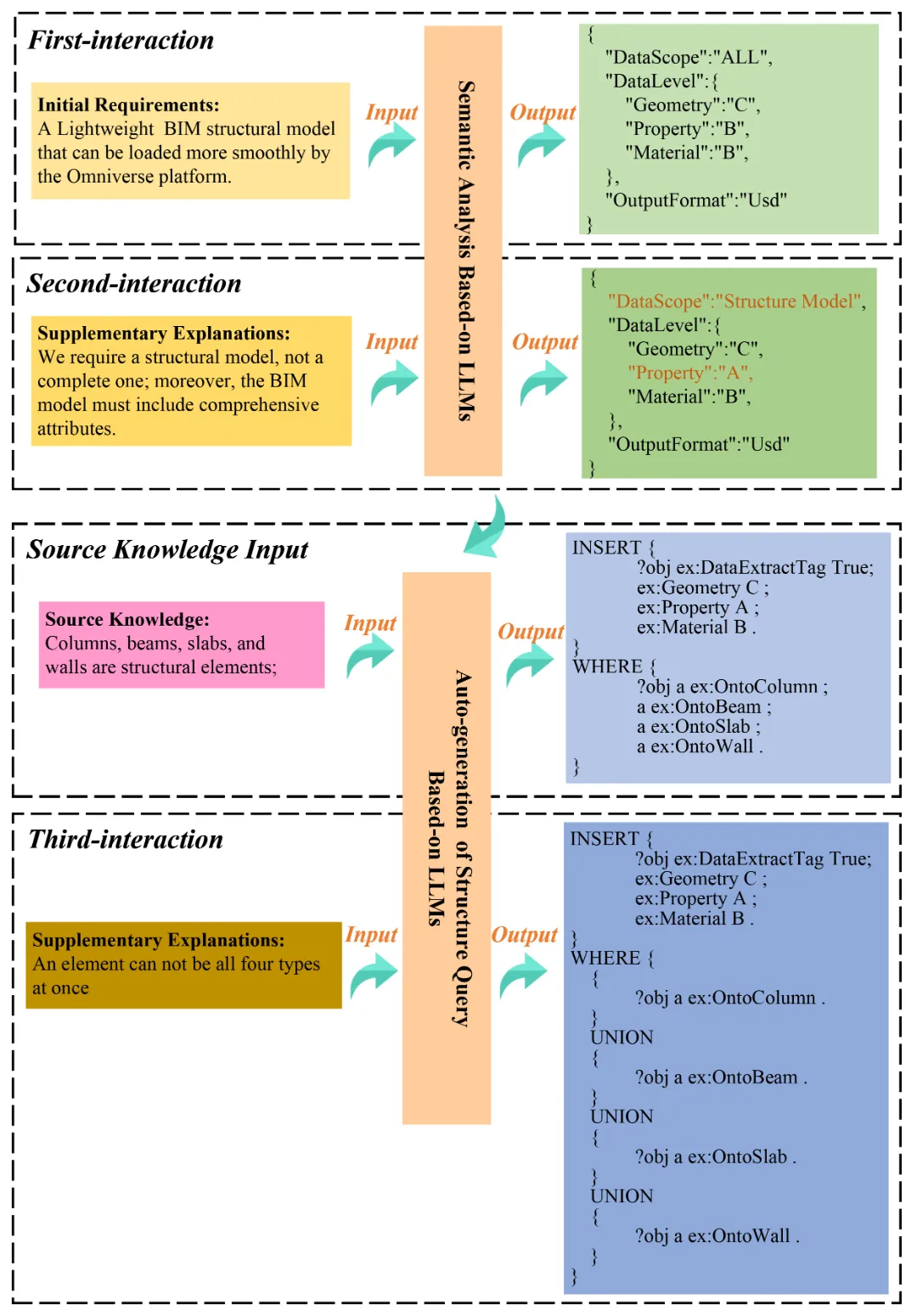
第一阶段:语义分析
用户用自然语言描述数据需求(如“我需要一个能在Omniverse平台流畅加载的轻量结构模型”),LLM对其进行语义解析,输出结构化数据需求(数据范围、精度等级、输出格式等)。
第二阶段:SPARQL查询生成
结合轻量本体中的类定义与用户自定义规则(外部知识库),LLM将结构化需求转换为可执行的SPARQL查询语句,并内置自动异常捕获机制——语法错误会被系统自动捕获并重新提交LLM修正。
第三阶段:本体检索与标注
SPARQL语句对本体ABox进行检索,将目标构件实例标记为“待提取”(DataExtractTag = True),并同步标注几何、材质、属性各维度的数据精度等级。
第四阶段:BIM元数据提取与处理
依据标注信息,通过GUID回溯至原始IFC文件,提取各构件的元数据,按精度要求处理后输出为IFC、GLTF或USD等标准格式。
整个系统的模块化架构如图2所示:

图2 面向BIM的智能语义交互系统框架
传统全量转换的弊端在于:将IFC中几何、材质等大量渲染级数据一并纳入本体,造成冗余。本研究的策略是选择性转换:本体中仅保留建筑构件的层级关系与空间结构,几何与材质数据仍留存于原始IFC文件中,通过GUID按需回溯提取。
本体采用TBox-ABox双层架构:
TBox(概念层):定义构件类型、属性与关系规则,包括OntoProject、OntoBuildingElement(柱、梁、板、墙等20余类)和OntoSpatialStructure(基地、建筑、楼层、空间)三大类体系。
ABox(实例层):运行时由Python-IfcOpenShell解析IFC文件后自动生成,采用“自顶向下、深度优先”遍历策略,将IFC实例关系精准映射为本体实例(图3)。

图3 IFC到本体ABox的映射算法流程图
每个构件实例附带三类数据标签,精细控制提取精度:
Geometry(几何):A级(精细)/ B级(中等)/ C级(简模)
Material(材质):A级(光线追踪渲染)/ B级(基础色)/ C级(白模)
Property(属性):A级(全属性)/ B级(部分属性)/ C级(无属性)
自然语言→结构化数据需求(第一阶段)
本研究设计了包含五要素的提示词模板(图4):任务描述(Task)、知识注入(Knowledge)、操作指令(Instruction)、答案映射(Answer Mapping)、输出格式(Response Format)。LLM输出结构化JSON后,先经用户确认,再进入下游任务,确保语义准确性(图5)。
本研究选用本地部署的Qwen2.5-14B模型(单卡NVIDIA RTX 4090),兼顾中文语义理解优势、数据隐私安全和低运营成本。

图4 提示词模板设计

图5 语义分析交互逻辑
结构化需求→SPARQL查询(第二阶段)
针对隐含语义(如"结构模型"并不直接对应任何IFC类名),系统向LLM注入外部规则(如“柱、梁、板、墙为本项目结构构件”),引导其生成覆盖四类构件的UNION查询语句。对于复杂语义歧义,则保留领域专家介入通道,实现"自动纠错+人工兜底"的双保险机制(图6)。

图6 SPARQL生成交互逻辑
研究以一栋12,600平方米、共7层(含地下室)、涵盖20,933个建筑构件的图书馆为案例,系统测试了框架各环节的实际表现。
▌数据压缩效果(图7)
原始IFC文件160MB,经全量RDF转换后膨胀至1,393 MB(增幅870.6%),且因Java堆内存溢出根本无法在Protégé中打开;而本框架的轻量部分转换结果仅14MB(为原文件的8.75%),1秒内即可完成加载。

图7 全量转换vs.轻量转换对比
▌语义交互过程(图8)
用户以自然语言提出"提取可在Omniverse流畅加载的轻量结构模型"需求,系统经两轮语义对话确认需求,再通过一轮SPARQL生成(含人工修正UNION子句语法),完成全流程。全程平均2.3轮交互,专家介入率33.3%,大幅低于传统全程手动操作。

图8 语义分析与数据检索处理过程
▌几何简化效果(图9)
对提取的结构构件执行C级几何简化后:


图9 元数据提取与处理流程及几何简化效果对比
本研究的核心贡献可归纳为两点:
一是提出了面向任务的IFC语义轻量化映射范式——不再盲目追求全量语义转换,而是仅保留高频查询所需的层级结构与核心关系,将本体文件体积压缩至原IFC的8.75%,彻底解决了IFCOWL的冗余问题。
二是构建了“语义分析→本体约束→SPARQL执行”的端到端动态交互流水线——用LLM的生成能力替代专家手工编写查询语句,以外部规则库保障领域适配性,以自动纠错+人工兜底保障执行可靠性,真正实现了从自然语言到工程数据的全链路贯通。
未来,研究团队计划在以下方向深化研究:开发自动化提示词生成算法,提升系统对多样用户输入的泛化能力;建立标准化性能基准测试体系,涵盖不同规模模型的查询延迟与系统吞吐量;进一步向设施运维和数字孪生场景延伸,探索该框架在多平台数据集成与低成本运维支持中的应用潜力。
本研究得到深圳市自然科学基金稳定支持计划(项目编号:20220810160221001)的资助。

丁志坤
丁志坤,教授、博导,澳大利亚斯威本技术大学校外博导,爱思唯尔2023~2025中国高被引学者,《项目管理技术》编委,博士毕业于香港大学。目前担任深圳大学土木与交通工程学院副院长、滨海城市韧性基础设施教育部重点实验室(深圳大学)副主任、深圳大学中澳BIM与智慧建造联合研究中心主任、管理科学与工程(工学)一级学科硕士点负责人。主要从事智能建造、可持续建设管理、神经工程管理等方向的研究。荣获各类荣誉称号和奖项50余项,近10年主持国家自然科学基金项目、省部级、市级、横向科研项目10余项,以第一或通讯作者先后在国内外期刊、会议上发表中英文文章70余篇,获软件著作权10余项。获本学科领域权威国际学术会议优秀论文奖6项。目前兼任中华建设管理研究会常务理事、秘书长;住建部高等学校工程管理与工程造价专业课程教材与资源教学委员会委员;中国建筑学会数字建造学术委员会委员、中国图学学会第八届理事会BIM专业委员会委员、中国土木工程学会工程管理分会理事、深圳市建筑智能与信息化专业委员会委员。

袁红平
袁红平,香港理工大学博士,广州大学教授、博士生导师,现任广州大学先进技术研究院副院长、期刊中心副主任,曾担任西南交通大学教授。主要从事可持续发展、资源与环境政策、工程管理、风险管理、决策与运营管理、新技术驱动的管理理论与方法等方面研究。发表学术论文150多篇,累计被引10500余次,承担国家和省部级科研项目十余项,先后获得省哲学社会科学优秀成果奖2项。2019年至今连续入选中国高被引学者榜单和全球前2%顶尖科学家榜,为广东省“青年珠江学者”、广州市宣传思想青年文化英才、广州市高层次人才、四川省海外高层次人才。兼任中华建设管理研究会(香港)常务副会长、International Journal of Construction Management、Journal of Building Design and Environment副主编、以及国内外多本期刊编委。
关
于
期
刊
Journal of Building Design and Environment(Online ISSN: 2811-0749, https://www.sciexplor.com/jbde)于2023年创刊,是一本金色开放获取、跨学科的国际期刊,由华东交通大学王翔宇教授、华中科技大学张立茂教授担任主编。本刊以生态建筑设计为切入点,专注建筑工程、建筑美学、可持续发展和城市规划等领域,旨在促进建筑设计领域的交流与发展。研究主题包括但不限于智慧建筑、智慧城市、智能建造、智能设计、计算机辅助设计与仿真、可持续建筑、建筑材料等。
期
刊
优
势
高影响力的国际编委团队和严格的同行评审帮助作者提升文章质量;
快速发表:文章接收后24小时内上线;
限时(2029年1月1日前)免收 APC 费用;
提供免费语言润色服务;
广泛的国内外媒体宣传,扩大文章的影响力;
有机会参与评选期刊最佳论文奖 。
欢迎广大专家学者向Journal of Building Design and Environment投稿,论文一旦被接收,将立即免费在线发表,我们衷心期待您的投稿!
联系我们:jbdejournal@sciexplor.com
投稿链接:https://www.intellimanus.com/#/login?journalPath=jbde


Science Exploration Press是一家致力于传播高质量的科学研究成果的开放获取出版公司。自成立以来,Science Exploration Press协同各领域的专家创办了多本学术期刊,涵盖生物医学、建筑、计算机、材料等多个学科。
我们的使命 | Our Mission
我们致力于成为全球科研工作者可信赖的知识传播平台,推动科学进步、鼓励思想碰撞,让高质量研究触达世界每一个角落。
我们的价值观 | Our Core Values
学术为本:坚持严谨、公正、透明的审稿与出版流程,尊重每一份真实的科研努力。
开放共享:支持知识自由流通,让科研成果真正服务于全社会。
作者中心:以作者为中心,提供高效、友好的出版体验,并为研究传播提供全方位支持。
多样包容:鼓励跨学科、跨地域、跨视角的学术声音,让多样性成为创新的土壤。
影响力:我们相信,科研的影响力远不止数字。我们关注研究如何启发实践、服务社会、激发未来。
我们的承诺 | What We Stand For
我们不仅仅是一个出版平台,更是一个推动学术生态良性循环的行动者。我们坚信:
一本好期刊,是帮助真正有价值的研究被看见、被理解、被延续。
一次好合作,是基于共同理念的长期同行。
更多信息请访问Science Exploration Press官网:
https://www.sciexplor.com/
或联系我们:
contact@sciexplor.com

出版社官方网站















*点击图片了解期刊详情