深圳市住房公积金个人账户设立、同城转移、启封、封存、调整基数操作流程.

公金账户入口为朋友整理了深圳市住房公积金个人账户的相关操作:
1、职工账户管理
1.1 职工信息查询
(1)深圳市住房公积金管理中心网站 http://zjj.sz.gov.cn/ztfw/zfgjj/,专办员或证书登录首页,点击界面左上角的菜单,弹出菜单栏:点击【菜单】—【职工管理】—【职工账户管理】,进入职工账户管理页面。
(2)职工账户管理分为各类职工账户统计及根据不同分类显示缴存职工的账户记录两部分。
(3)点击“公积金开户数”,默认显示当前全部职工的相关信息,不包括已销户职工。
(4)公积金开户数=正常+封存+未生效
(5)点击缴存职工的账户记录表右上角【搜索】按钮,可选择搜索事项,输入关键字进行搜索。
(6)点击缴存职工的账户记录表右上角【导出】按钮,可下载职工清册。



1.2 个人账户新设立
(1)专办员或证书登录首页,点击界面左上角的菜单,弹出菜单栏:点击【菜单】—【职工管理】—【职工账户管理】,进入职工账户管理页面。(2)选择全部职工数页面的【新增职工】按钮,页面弹出“新设立”和“同城转移”两个Tab页。选择新设立进入职工账户设立页面。
(3)在页面上点击【添加】按钮,逐笔添加职工信息,或者点击“批量导入”按钮,根据模版导入多笔职工信息。
(4)专办员确认数据正确后,点击【确定】按钮。
注意事项:
(1)专办员刷脸或证书登录的用户可在线办结,专办员账号密码登录的需申报后到柜面办结。
(2)添加后形成的清册,若没有点击提交就退出,清册数据将会被清除。







1.3 个人账户同城转移
(1)专办员或证书登录首页,点击界面左上角的菜单,弹出菜单栏:点击【菜单】—【职工管理】—【职工账户管理】,进入职工账户管理页面。
(2)选择全部职工数页面的【新增职工】按钮,页面弹出“新设立”和“同城转移”两个Tab页。选择同城转移进入个人账户同城转移页面。
(3)在页面上点击【添加】按钮,逐笔添加职工信息,或者点击“批量导入”按钮,根据模版导入多笔职工信息。
(4)逐笔添加的,在弹出页面输入个人账号,系统自动查询是否存在已开户信息,存在则直接反显,输入【缴存基数】,选择【是否立即启封】。
(5)专办员确认数据正确后,点击【确定】按钮。
注意事项:
(1)【缴存基数】:个人缴存基数必须手动输入,不能超出缴存基数上(下)限(参数),且小数后两位。基数大于下限(参数),如果状态为免缴,则需默认办理免缴恢复。
(2)专办员刷脸或证书登录的用户可在线办结,专办员账号密码登录的需申报后到柜面办结。
(3)添加后形成的清册,若没有点击提交就退出,清册数据将会被清除。










1.4 封存
(1)专办员或证书登录首页,点击界面左上角的菜单,弹出菜单栏:点击【菜单】—【职工管理】—【职工账户管理】,进入职工账户管理页面。
(2)选择“正常的查看详情”,展示正常缴存个人账户页面。
(3)在页面上勾选待封存的职工,或者点击“批量导入”按钮,根据模版导入多笔职工信息,点击“封存”按钮,进入【个人账户封存确认】页面。
(4)专办员确认【个人账户封存确认】数据正确后,点击【确定】按钮。
注意事项:
(1)专办员刷脸或证书登录的用户可在线办结,专办员账号密码登录的需申报后到柜面办结。
(2)封存年月判断规则:立即生效。





1.5 启封
(1)专办员或证书登录首页,点击界面左上角的菜单,弹出菜单栏:点击【菜单】—【职工管理】—【职工账户管理】,进入职工账户管理页面。
(2)选择“封存的查看详情”,展示已封存的个人账户页面。
(3)在页面上勾选待启封的职工,或者点击“批量导入”按钮,根据模版导入多笔职工信息,点击“启封”按钮,进入【个人账户启封确认】页面。
(4)专办员确认【个人账户启封确认】数据正确后,点击【确定】按钮。
注意事项:
(1)专办员刷脸或证书登录的用户可在线办结,专办员账号密码登录的需申报后到柜面办结。
(2)启封年月判断规则:立即生效。




1.6 集中封存
(1)专办员或证书登录首页,点击界面左上角的菜单,弹出菜单栏:点击【菜单】—【职工管理】—【职工账户管理】,进入职工账户管理页面。
(2)选择“封存的查看详情”,展示已封存的个人账户页面。
(3)在页面上勾选待集中封存的职工,或者点击“批量导入”按钮,根据模版导入多笔职工信息,点击“集中封存”按钮,进入【集中封存确认】页面。
(4)专办员确认【集中封存确认】数据正确后,点击【确定】按钮。
注意事项:
(1)专办员刷脸或证书登录的用户可在线办结,专办员账号密码登录的需申报后到柜面办结。
(2)集中封存的职工将不在单位下显示。




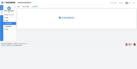
1.7 个人账户生效前变更
(1)专办员或证书登录首页,点击界面左上角的菜单,弹出菜单栏:点击【菜单】—【职工管理】—【职工账户管理】,进入职工账户管理页面。
(2)选择“未生效的查看详情”,展示待生效状态的个人账户页面。点击待变更信息的职工记录后的“变更”按钮,进入【生效前信息变更】页面。
(3)根据需要修改变更信息,点击“变更”按钮。
注意事项:
(1)专办员刷脸或证书登录的用户可在线办结,专办员账号密码登录的需申报后到柜面办结。
(2)个人账户正在校验中的,不可办理此业务。





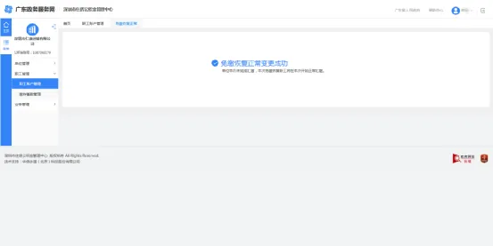
1.8 个人免缴恢复正常
(1)专办员或证书登录首页,点击界面左上角的菜单,弹出菜单栏:点击【菜单】—【职工管理】—【职工账户管理】,进入职工账户管理页面。
(2)选择“免缴的查看详情”,展示个人免缴的账户信息页面。
(3)在页面上勾选待免缴恢复的职工,或者点击“批量导入”按钮,根据模版导入多笔职工信息,点击“免缴恢复”按钮,进入【免缴恢复确认】页面。
(4)专办员确认【免缴恢复确认】数据正确后,点击【确定】按钮。
注意事项:
(1)专办员刷脸或证书登录的用户可在线办结,专办员账号密码登录的需申报后到柜面办结。





2、缴存基数管理
2.1 缴存基数调整情况查询
(1)专办员或证书登录首页,点击界面左上角的菜单,弹出菜单栏:点击【菜单】—【职工管理】—【缴存基数管理】,进入缴存基数管理页面。
(2)选择“已调基数的查看详情”,显示职工已调基数情况,不能进行个人缴存基数调整操作。
(3)选择“未调基数的查看详情”,显示未调基数职工的相关信息,可办理个人缴存基数调整。
注意事项:
(1)正常职工人数=已调基数职工+未调基数职工。


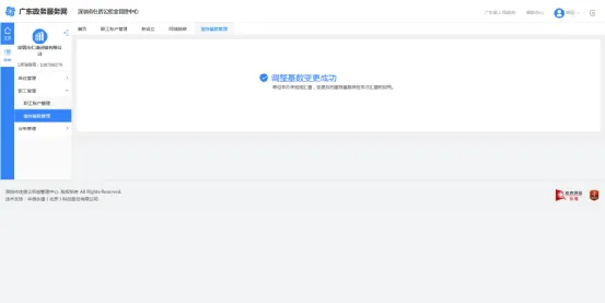
2.2 缴存基数调整
(1)专办员或证书登录首页,点击界面左上角的菜单,弹出菜单栏:点击【菜单】—【职工管理】—【缴存基数管理】,进入缴存基数管理页面。
(2)选择“未调基数的查看详情”,展示未调基数职工的相关信息。
(3)在页面上勾选并录入待调整基数职工的工资,或者点击【批量导入】按钮,根据模版导入多笔职工信息,点击【调整基数】按钮,进入【调整基数确认】页面。
(4)专办员确认【调整基数确认】数据正确后,点击【确定】按钮。
注意事项:
(1)专办员刷脸或证书登录的用户可在线办结,专办员账号密码登录的需申报后到柜面办结。
(2)不能超出缴存基数上(下)限(参数),且小数后两位。
(3)如果状态为免缴,则默认办理免缴恢复。
(4)缴存基数调整前后不能相同。



